Position Control Loops¶
There are two implementations available for position control:
Cascaded PID Controller¶
Attention
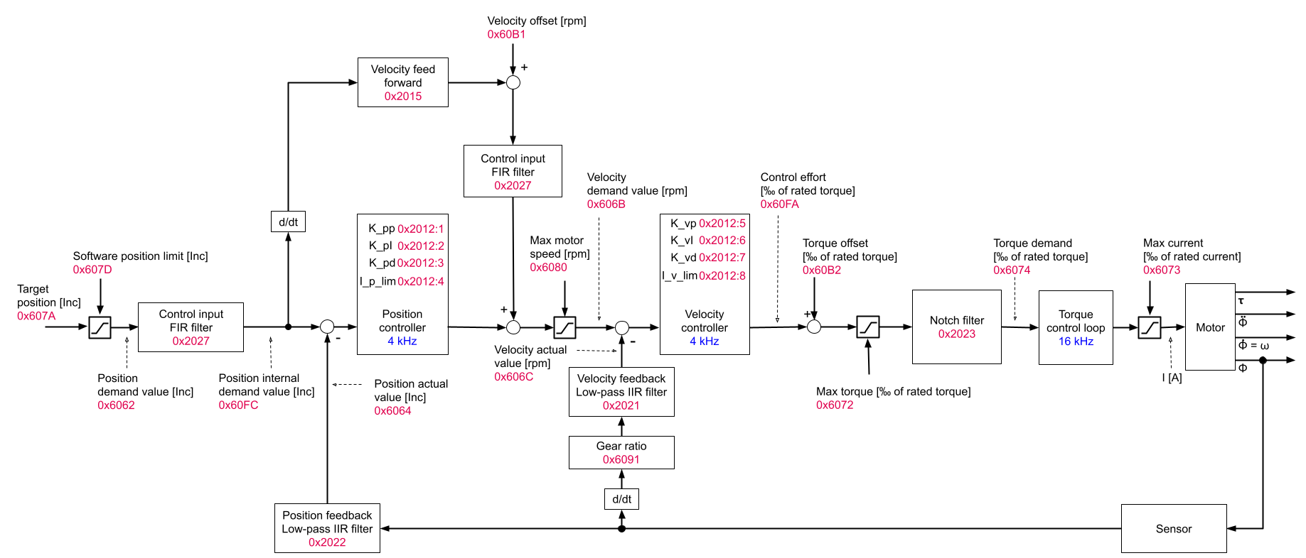
The velocity FIR filter is before velocity feed forward until firmware 4.4.9! Only in the soon-to-be-released firmware 4.4.10 it will be at the shown position.
The cascaded position controller consists of two PID feedback loops. The outer loop is used to compare the target position (current position setpoint) with the actual position value. From this difference, the PID controller computes a target velocity. The inner loop will compare this target velocity with the currently measured velocity and feed this difference to another PID controller that generates a target torque from this. This target torque is then controlled by the torque / current control loop described in the section on Torque Control. The overall control structure including the underlying torque control loop, the relevant update frequencies and the object numbers is shown in a simplified form in the figure above.
Although the two control loops offer a total of 8 controller parameters (P-gain, I-gain, D-gain and an integrator limit), it is not useful to use all of them at the same time. Generally, none of the D-gains should be used in the cascaded controller and the two I-gains should be used only alternatively, not together. This means that the control structure is simplified to a combination of one P controller and one PI controller: PI-P or P-PI.
Instead of the cascaded PID controller, OBLAC Drives allows the user to activate the simple PID position controller. This controller represents the simplest and most known form of position control. However, for productive use Synapticon recommends to use the cascaded controller. In the simple PID controller, one Proportional, Integral and Derivative feedback acts on the position itself and will directly generate the target torque / current.
On top of the desired position input, both position control implementations also accept a desired ‘offset torque’, which is a dynamically changeable torque value that will be added to the torque value generated by the velocity PI controller. For further reference see Torque Offset
Simple PID Controller¶
The cascaded PID controller is generally preferable over the simple PID controller. It is activated by default and apart from academic purposes there are few reasons to switch to the simple PID controller. However, the user can decide which position control structure is preferable for the particular application scenario.



